Repeatable Computer Experiments Made Easy Sylvain Hallé Université du Québec à Chicoutimi, Canada CRSNG NSERC
E1 t=2 x=[3,1,0.3] u=http://... k=0.239 z=["foo","bar"] An experiment is an object that takes input parameters, can be executed, and produces output parameters.
E1 t=2 x=[3,1,0.3] u=http://... k=0.239 z=["foo","bar"] E1 t=5 x=[6,2,0.2] u=http://... E2q=0 f="foo" ... An experiment is an object that takes input parameters, can be executed, and produces output parameters.
E1 t=2 x=[3,1,0.3] u=http://... k=0.239 z=["foo","bar"] E1 t=5 x=[6,2,0.2] u=http://... E2q=0 f="foo" ... t z b A table is a collection of parameters from a set of experiments. Tables can be transformed, combined and displayed. An experiment is an object that takes input parameters, can be executed, and produces output parameters.
E1 t=2 x=[3,1,0.3] u=http://... k=0.239 z=["foo","bar"] E1 t=5 x=[6,2,0.2] u=http://... E2q=0 f="foo" ... t z b A table is a collection of parameters from a set of experiments. Tables can be transformed, combined and displayed. An experiment is an object that takes input parameters, can be executed, and produces output parameters.
E1 t=2 x=[3,1,0.3] u=http://... k=0.239 z=["foo","bar"] E1 t=5 x=[6,2,0.2] u=http://... E2q=0 f="foo" ... t z b SUM A table is a collection of parameters from a set of experiments. Tables can be transformed, combined and displayed. An experiment is an object that takes input parameters, can be executed, and produces output parameters.
E1 t=2 x=[3,1,0.3] u=http://... k=0.239 z=["foo","bar"] E1 t=5 x=[6,2,0.2] u=http://... E2q=0 f="foo" ... t z b SUM JOIN A table is a collection of parameters from a set of experiments. Tables can be transformed, combined and displayed. An experiment is an object that takes input parameters, can be executed, and produces output parameters.
E1 t=2 x=[3,1,0.3] u=http://... k=0.239 z=["foo","bar"] E1 t=5 x=[6,2,0.2] u=http://... E2q=0 f="foo" ... t z b SUM JOIN A table is a collection of parameters from a set of experiments. Tables can be transformed, combined and displayed. An experiment is an object that takes input parameters, can be executed, and produces output parameters. Tables can be given as data sources to plots.
Save a partially executed lab to a file; reload and resume at a later time or on a different machine. Package all the lab's code, dependency libraries and data files into a single, runnable file. A laboratory is an organized collection of experiments, tables and plots. Control the lab and view the results from a web browser.
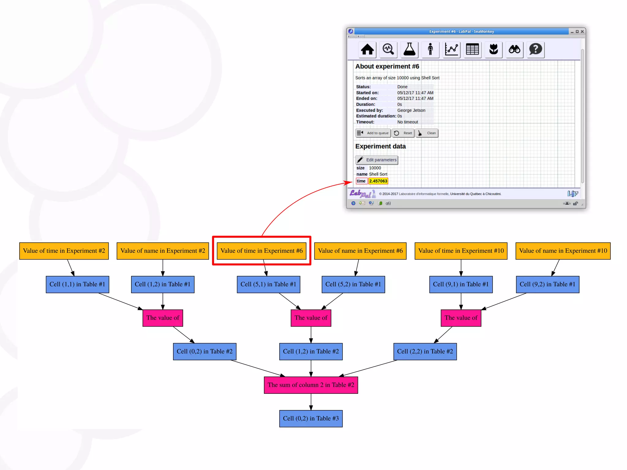
E1 t=2 x=[3,1,0.3] u=http://... k=0.239 z=["foo","bar"] E1 t=5 x=[6,2,0.2] u=http://... E2q=0 f="foo" ... t z b SUM JOIN Track any cell of any table al the way up to the experiments that enter in the production of that value.
E1 t=2 x=[3,1,0.3] u=http://... k=0.239 z=["foo","bar"] E1 t=5 x=[6,2,0.2] u=http://... E2q=0 f="foo" ... t z b SUM JOIN Track any cell of any table al the way up to the experiments that enter in the production of that value.
E1 t=2 x=[3,1,0.3] u=http://... k=0.239 z=["foo","bar"] E1 t=5 x=[6,2,0.2] u=http://... E2q=0 f="foo" ... t z b SUM JOIN Track any cell of any table al the way up to the experiments that enter in the production of that value.
E1 t=2 x=[3,1,0.3] u=http://... k=0.239 z=["foo","bar"] E1 t=5 x=[6,2,0.2] u=http://... E2q=0 f="foo" ... t z b SUM JOIN Track any cell of any table al the way up to the experiments that enter in the production of that value.
E1 t=2 x=[3,1,0.3] u=http://... k=0.239 z=["foo","bar"] E1 t=5 x=[6,2,0.2] u=http://... E2q=0 f="foo" ... t z b SUM JOIN Track any cell of any table al the way up to the experiments that enter in the production of that value.
Cell (0,2) in Table #3 The sum of column 2 in Table #2 Cell (0,2) in Table #2 The value of Cell (1,1) in Table #1 Value of time in Experiment #2 Cell (1,2) in Table #1 Value of name in Experiment #2 Cell (1,2) in Table #2 The value of Cell (5,1) in Table #1 Value of time in Experiment #6 Cell (5,2) in Table #1 Value of name in Experiment #6 Cell (2,2) in Table #2 The value of Cell (9,1) in Table #1 Value of time in Experiment #10 Cell (9,2) in Table #1 Value of name in Experiment #10
Cell (0,2) in Table #3 The sum of column 2 in Table #2 Cell (0,2) in Table #2 The value of Cell (1,1) in Table #1 Value of time in Experiment #2 Cell (1,2) in Table #1 Value of name in Experiment #2 Cell (1,2) in Table #2 The value of Cell (5,1) in Table #1 Value of time in Experiment #6 Cell (5,2) in Table #1 Value of name in Experiment #6 Cell (2,2) in Table #2 The value of Cell (9,1) in Table #1 Value of time in Experiment #10 Cell (9,2) in Table #1 Value of name in Experiment #10
E1 t=2 x=[3,1,0.3] u=http://... k=0.239 z=["foo","bar"] E1 t=5 x=[6,2,0.2] u=http://... E2q=0 f="foo" ... t z b SUM JOIN Track any cell of any table al the way up to the experiments that enter in the production of that value. T6.2.4 E0.z.0 Each individual datapoint is assigned a unique ID, called the LabPal Datapoint Identifier (LDI).
E1 t=2 x=[3,1,0.3] u=http://... k=0.239 z=["foo","bar"] E1 t=5 x=[6,2,0.2] u=http://... E2q=0 f="foo" ... t z b SUM JOIN Track any cell of any table al the way up to the experiments that enter in the production of that value. T6.2.4 E0.z.0 Each individual datapoint is assigned a unique ID, called the LabPal Datapoint Identifier (LDI). doi.org/10.1145/309.308/
Lab data can be exported into a research paper as LaTeX macros. The generated PDF contains LDI hyperlinks.
Lab data can be exported into a research paper as LaTeX macros. The generated PDF contains LDI hyperlinks.
Lab data can be exported into a research paper as LaTeX macros. The generated PDF contains LDI hyperlinks.
https://liflab.github.io/labpal

LabPal: Repeatable Computer Experiments Made Easy (ACM Workshop Talk)