Secure JEE Architecture and Programming 101 Mario-Leander Reimer, Chief Technologist Wednesday, Oct 28 @ JavaOne 2015
2 Security seems to be the most underrated non functional requirement in software engineering.
class Security Model Security in early stages Security Analysis Secure ProgrammingSecure Architecture Security Target Security Requirement Security Threat Attacker Security Architecture Use Case Entity Safeguard Implementation Security components Gatekeeper Channels Insecurity 3 You are here!
4 So what‘s on the agenda? o T he anat omy of t w o p r omi nent secur i t y vul ner ab i l i ti es o Java as a secur e p r og r amming l ang uag e and p l at for m o Secur i t y Anal ysi s: at t ack i ng an i nsecur e JEE w eb ap p o Secur e Pr og r ammi ng A w a r eness: 221 r ul es for mor e secur e code o Secur e Ar chi t ect ur e: concep t s and b asi c JEE feat ur es
5 How the Heartbleed Bug Works http://xkcd.com/1354/
6 The Java exploit for Heartbleed only had 186 lines of code. The patch for Heartblead only added 8 lines of code. Bounds check for the correct record length
7 Apple‘s SSL bug: goto fail;
8 Apple‘s SSL bug: goto fail; Success!? Not really what you would expect. Always goto fail; Never called.
9 Probably all security vulnerabilities are caused by poor, negligent or just plain unsafe programming!
Java CPU and PSU Releases Explained. 10 oJava SE Critical Patch Updates (CPU) oOdd version numbers: 8u31, 8u05, 7u71, 7u65, 7u45, ... oFixes for known security vulnerabilities oFurther severe bug fixes oRecommendation: upgrade as soon as possible after it has been released oJava SE Patch Set Updates (PSU) oEven version numbers: 8u40, 8u20, 7u72, 7u60, ... oAll fixes of the CPU release oFurther non-critical fixes and enhancements oRecommendation: only upgrade if non-critical fix is required http://www.oracle.com/technetwork/java/javase/cpu-psu-explained-2331472.html
Java has been designed with security in mind from the start. Java is a secure programming language and platform. 11 o The JVM and the Java language provide several features and APIs for secure programming oBytecode verification, memory management, sandbox model, security manager, ... oThe java.security package in JDK8 contains 15 interfaces, 54 classes, 3 enums, 16 exceptions oConfigurable, fine-grained access control ocryptographic operations such as message digest and signature generation oSupport for generation and storage of cryptographic public keys o The security features are constantly improved and developed, such as resource consumption management, object-level protection, arbitrary permission grouping, ... https://docs.oracle.com/javase/8/docs/technotes/guides/security/index.html
12 The evolution of the Java security model. It hasn‘t changed much since. JDK 1.0 Security Model (1996) JDK 1.1 Security Model (1997) Java 2 Security Model (1998) http://docs.oracle.com/javase/8/docs/technotes/guides/security/spec/security-specTOC.fm.html
The default Java security policy file is very restrictive. But … 13 $JAVA_HOME/ jre/lib/security/java.policy
14 … if you allow everything and don‘t pay attention, don‘t blame others. -Djava.security.manager -Djava.security.policy= ! ? ? ?? ! http://openbook.rheinwerk-verlag.de/java7/1507_22_002.html
15 No magic provided! It us up to us developers and architects to use and apply the Java security features.
16 How do I know my web application has security vulnerabilities?
17 OWASP Zed Attack Proxy https://www.owasp.org/index.php/OWASP_Zed_Attack_Proxy_Project Attack!
18 Demo
19 One inconsiderate line of code can be the root of all evil … Usage of raw request parameter
20 How can we do better?
Only 3 sources and 221 rules for more secure and better code. 21 The CERT™ Oracle™ Secure Coding Standard for Java Fred Long, Dhruv Mohindra, Robert C. Seacord, Dean F. Sutherland, David Svoboda Rules available online at www.securecoding.cert.org Java Coding Guidelines Fred Long, Dhruv Mohindra, Robert C. Seacord, Dean F. Sutherland, David Svoboda Secure Coding Guidelines for Java SE Updated for Java SE 8, Version: 5.0, Last updated: 25 September 2014 http://www.oracle.com/technetwork/java/seccodeguide-139067.html
22
23
24
25 Secure Programming
MSC03-J. Never hard code sensitive information. 26 What‘s the problem? Sensitive information should never be hard coded. If the system is compromised, this information can be easily retrieved. Access to further resources may be possible. How can you exploit the code? Simply by disassembling the relevant code, using tools like javap, JAD, dirtyJOE. How can we do better? o Obtain information from a secure configuration file, system property or environment var. o Use infrastructure security features such as password aliases in Glassfish.
27 A very very very … bad example of a login component. Please don‘t do this!
28 javap -c InsecureLogin.class
29 javap -c MoreSecureLogin.class
30 Using password aliases is a much more secure option. And Java EE Security API 1.0 (JSR 375) is on it‘s way. asadmin> create-password-alias Enter the value for the aliasname operand> secpro_password_alias Enter the alias password> qwertz123 Enter the alias password again> qwertz123 Command create-password-alias executed successfully. -Dmaster.password=${ALIAS=secpro_password_alias} secure.password=tvtCEwfdmUAzXaKKlYQM6XYIjgQHzCZHZG/8SbdBQ+Vk9yH7PDK+x0aIgSZ2pvfWbC0avXyF 3Ow+tWleYlnideYwXpyJXrkhv+DRdQthEmM= secure.password.Production=r7mCJogt0VUI8s3UKJ1IHgCJ65pllW8q8uZ39+KjsvT910/iBppLt/8g NTGok/w1wscS7E24zLQKCOBbBZTU9A== PBKDF2WithHmacSHA1 This will replaced by the container automatically.
MLR01-J. Limit lifetime and visibility of sensitive information. 31 What‘s the problem? Application scoped security information also ends up in your heap memory. The garbage collection only frees unreachable objects. How can you exploit the code? By taking a heap dump and analysing it, using tools like jps + jmap, VisualVM, Eclipse MAT How can we do better? o Use security sensitive information only method locally (parameters, variables) o Clear or overwrite sensitive information after usage, e.g. Arrays.fill(chars, 0);
32 Taking heap dumps with JDK tools is simple. Use the command line or tools like Java VisualVM.
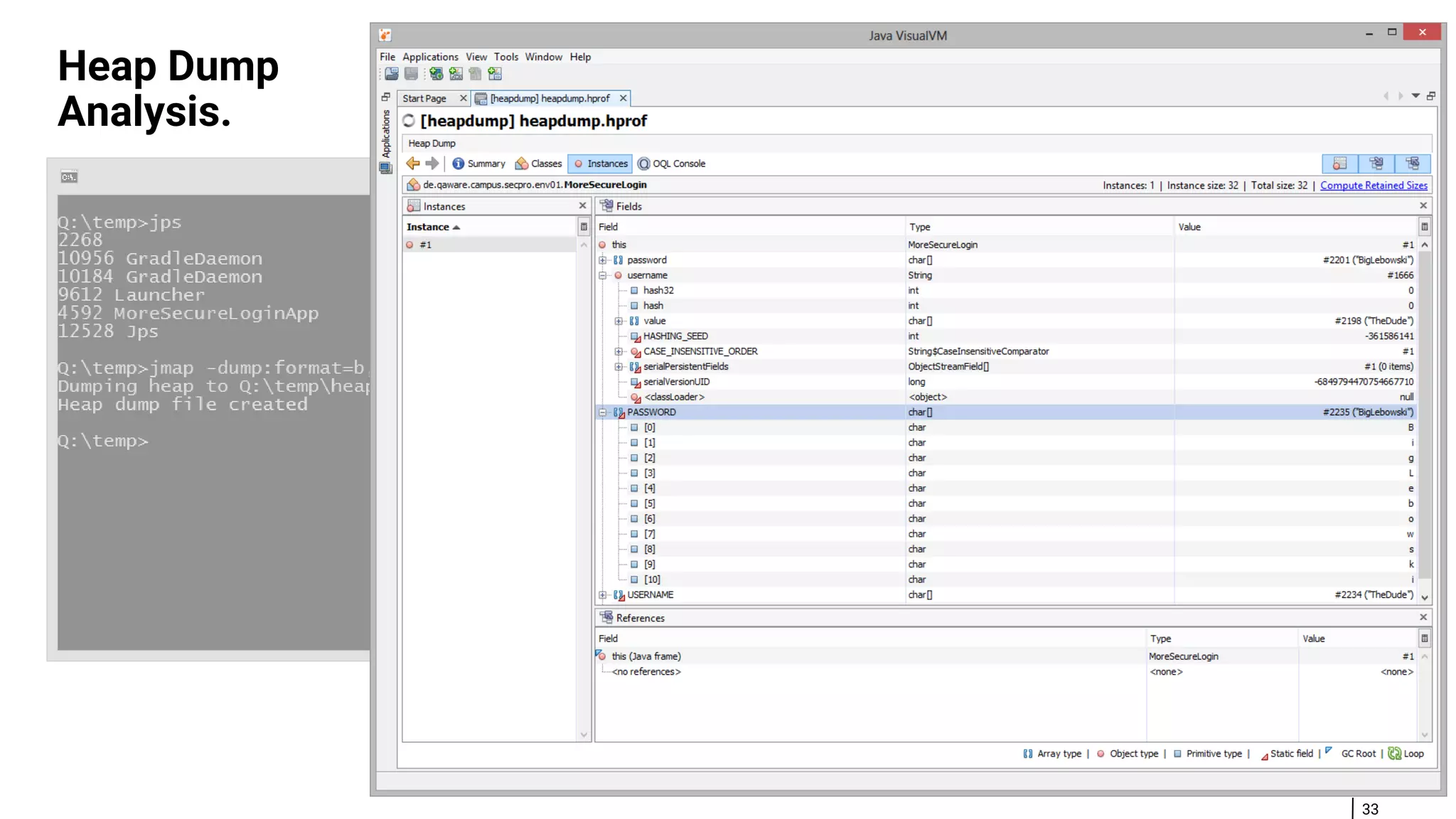
33 Heap Dump Analysis.
34 Clear sensitive information after usage. Limited lifetime of sensitive information: method parameters. Magic happens here! Sensitive information is replaced with junk data.
35 Heap Dump Analysis. select s from java.lang.String s where s.toString() == '???????'
ENV01-J. Place all security-sensitive code in a single JAR and sign and seal it. 36 What‘s the problem? Without additional protection a JAR can be modified by an attacker. Any package or package private visibility can be circumvented in open packages. How can you exploit the code? o Exchange of classes, direct manipulation of byte code or important configuration files. o Malicious inheritance with package and class definitions in foreign JAR files. How can we do better? Sign the relevant JARs to detect modification. Seal the JAR to prevent malicious inheritance.
37 USERNAME.equals(username) && Arrays.equals(PASSWORD, password) 00000000 : ldc "SomeUsername" 00000002 : aload_1 00000003 : invokevirtual boolean java.lang.String.equals(java.lang.Object) 00000006 : ifeq pos.00000017 00000009 : getstatic char[] de.qaware.campus.secpro.env01.CrackedLogin.PASSWORD 0000000C : aload_2 0000000D : invokestatic boolean java.util.Arrays.equals(char[], char[]) 00000010 : ifeq pos.00000017 00000013 : iconst_1 00000014 : goto pos.00000018 00000017 : iconst_0 00000018 : ireturn
38 !USERNAME.equals(username) && !Arrays.equals(PASSWORD, password) 00000000 : ldc "SomeUsername" 00000002 : aload_1 00000003 : invokevirtual boolean java.lang.String.equals(java.lang.Object) 00000006 : ifne pos.00000017 00000009 : getstatic char[] de.qaware.campus.secpro.env01.CrackedLogin.PASSWORD 0000000C : aload_2 0000000D : invokestatic boolean java.util.Arrays.equals(char[], char[]) 00000010 : ifne pos.00000017 00000013 : iconst_1 00000014 : goto pos.00000018 00000017 : iconst_0 00000018 : ireturn ifne 9A 00 11 ifeq 99 00 11
39 Example MANIFEST.MF for a signed and sealed JAR. A sealed JAR specifies that all packages defined by that JAR are sealed. Each file in the archive is given a digest entry in the archive's manifest. More info: http://docs.oracle.com/javase/tutorial/deployment/jar/intro.html
40 Example MANIFEST.MF for a signed and sealed JAR.
41 Verify the signer certificate of a given class against a known and secured keystore.
MLR02-J. Obfuscate all security-sensitive code. 42 What‘s the problem? Clean Code. Good programming style. Debugging symbols. Basically, everything that helps us developers is also helpful to the attacker. How can you exploit the code? Simply by disassembling the relevant code, using tools like javap, JAD, dirtyJOE. How can we do better? Obfuscate the security sensitive code with tools like ProGuard, yGuard, et.al.
43 Obfuscation leads to reduced readability, cryptic variable names, inlining of method calls, misleading branches.
44 Only up to 10% of the bytecode instructions in modern JEE applications are your code!!!
45 At least 90% of your application pose a potential security risk!
46 About 26% of the downloaded libraries on Maven Central contain known vulnerabilities! https://www.owasp.org/index.php/OWASP_AppSec_DC_2012/The_Unfortunate_Reality_of_Insecure_Libraries
47 OWASP Top 10 2013 A9 should be in the Top 3.
Know your dependencies. The secure usage of open source components and frameworks is key to application security. 48 o But how do I secure my application against security issues in open source software? oOption a) Do not use open source software. Write everything yourself!  Not very realistic!. oOption b) Have clear guidelines and rules for the responsible usage of open source software. o Upgrading your dependencies to the latest versions is crucial. Urgent security fixes are usually only applied to the latest release. o Monitor security issues of used frameworks in public databases (CVE, NVD) and mailing lists. o Implement security decorators to disable or secure weak and unused framework functionality.
49 mvn versions:display-dependency-updates [INFO] The following dependencies in Dependencies have newer versions: [INFO] com.sun.faces:jsf-api ......................................... 2.1.10 -> 2.2.12 [INFO] com.sun.jersey:jersey-client ..................................... 1.9.1 -> 1.19 [INFO] commons-fileupload:commons-fileupload ........................... 1.2.1 -> 1.3.1 [INFO] org.apache.httpcomponents:httpclient ............................ 4.2.1 -> 4.5.1 [INFO] org.apache.solr:solr-core ....................................... 4.6.1 -> 5.3.1
50 mvn org.owasp:dependency-check-maven:check o 49 scanned dependencies o 6 vulnerable dependencies o 8 found vulnerabilities
51 mvn org.owasp:dependency-check-maven:check
52 mvn org.owasp:dependency-check-maven:check
53 Perform the OWASP dependency check in a dedicated security build in your CI environment.
The security architecture of a systems describes how the normal architecture is secured at different levels. 54 Technical Infrastructure Technical Architecture Secure Technical Infrastructure Secure Technical Architecture Security Requirements Security Targets Externe Quellen: OWASP Top 10, BSI, PSA, … Application Architecture Secure Application Architecture Security Architecture
The security architecture consists of security components and communication channels that may need to be secured. 55 Component A Component B Channel AB Trust boundary Potentially secured communication channel Component Interface (exported or imported) via a gate keeper o Each system consists of security components that are connected by channels o Different abstractions: data centers, hardware units, VMs, app servers, databases, software components, … o Each security component is owned by somebody. This somebody may be trust worthy or not. o Each security component has a defined security - from very secure to insecure: o How exhaustive and elaborate must the gate keeper be at the entries and exits? Fort Knox or access to everyone? o Each channel has a defined security – from very secure to insecure: o How robust is a channel and the used protocol against typical attacks?
Security components can form security communities, with hard boarder controls and loose inner security. 56 Component A Component B Component D Component C This will be a Java 9 module soon.
The internal design of secure components is influenced by security concerns. But the business logic should stay clean. 57 o Validation o Expected types and value ranges o Validate if input satisfies the expected patters o Canonicalization o Lossless reduction to the most simple representation. o Normalization o Lossy reduction to the most simple representation o Sanitization o Ensure data hygiene o Prevent information disclosure and leakage
58 Security is a cross cutting concern. Interceptors are a perfect match to implement security functionality. Interceptor + Binding annotations Sanitize parameters and continue Get annotation from method or it’s declaring class Activate in beans.xml
59 The interceptor binding annotation defines relevant types and their sanitization functions. The sanitization function Non-binding sanitization type value Interceptor binding annotation can be applied to methods and classes
60 Use CDI decorators for component specific security features. Activate in beans.xml Inject the delegate instance Do any additional security check that my be required
61 Apply Design by Contract (DbC) to your gate keeper and security components using the method validation API. The interface is the contract. It defines the pre and post conditions of methods using javax.validation annotations.
62 There is no 100% security.
63 It`s up to us developers to write secure applications!
64 Incorporate security into your daily development process.
65 Pay your employees well! Cater for a good work environment.
& Mario-Leander Reimer Chief Technologist, QAware GmbH mario-leander.reimer@qaware.de https://slideshare.net/MarioLeanderReimer/ https://speakerdeck.com/lreimer/ https://github.com/lreimer/secure-programming-101/ https://twitter.com/leanderreimer/

Secure JEE Architecture and Programming 101

  • 1.
    Secure JEE Architectureand Programming 101 Mario-Leander Reimer, Chief Technologist Wednesday, Oct 28 @ JavaOne 2015
  • 2.
    2 Security seems tobe the most underrated non functional requirement in software engineering.
  • 3.
    class Security Model Securityin early stages Security Analysis Secure ProgrammingSecure Architecture Security Target Security Requirement Security Threat Attacker Security Architecture Use Case Entity Safeguard Implementation Security components Gatekeeper Channels Insecurity 3 You are here!
  • 4.
    4 So what‘s onthe agenda? o T he anat omy of t w o p r omi nent secur i t y vul ner ab i l i ti es o Java as a secur e p r og r amming l ang uag e and p l at for m o Secur i t y Anal ysi s: at t ack i ng an i nsecur e JEE w eb ap p o Secur e Pr og r ammi ng A w a r eness: 221 r ul es for mor e secur e code o Secur e Ar chi t ect ur e: concep t s and b asi c JEE feat ur es
  • 5.
    5 How the HeartbleedBug Works http://xkcd.com/1354/
  • 6.
    6 The Java exploitfor Heartbleed only had 186 lines of code. The patch for Heartblead only added 8 lines of code. Bounds check for the correct record length
  • 7.
  • 8.
    8 Apple‘s SSL bug:goto fail; Success!? Not really what you would expect. Always goto fail; Never called.
  • 9.
    9 Probably all security vulnerabilitiesare caused by poor, negligent or just plain unsafe programming!
  • 10.
    Java CPU andPSU Releases Explained. 10 oJava SE Critical Patch Updates (CPU) oOdd version numbers: 8u31, 8u05, 7u71, 7u65, 7u45, ... oFixes for known security vulnerabilities oFurther severe bug fixes oRecommendation: upgrade as soon as possible after it has been released oJava SE Patch Set Updates (PSU) oEven version numbers: 8u40, 8u20, 7u72, 7u60, ... oAll fixes of the CPU release oFurther non-critical fixes and enhancements oRecommendation: only upgrade if non-critical fix is required http://www.oracle.com/technetwork/java/javase/cpu-psu-explained-2331472.html
  • 11.
    Java has beendesigned with security in mind from the start. Java is a secure programming language and platform. 11 o The JVM and the Java language provide several features and APIs for secure programming oBytecode verification, memory management, sandbox model, security manager, ... oThe java.security package in JDK8 contains 15 interfaces, 54 classes, 3 enums, 16 exceptions oConfigurable, fine-grained access control ocryptographic operations such as message digest and signature generation oSupport for generation and storage of cryptographic public keys o The security features are constantly improved and developed, such as resource consumption management, object-level protection, arbitrary permission grouping, ... https://docs.oracle.com/javase/8/docs/technotes/guides/security/index.html
  • 12.
    12 The evolution ofthe Java security model. It hasn‘t changed much since. JDK 1.0 Security Model (1996) JDK 1.1 Security Model (1997) Java 2 Security Model (1998) http://docs.oracle.com/javase/8/docs/technotes/guides/security/spec/security-specTOC.fm.html
  • 13.
    The default Javasecurity policy file is very restrictive. But … 13 $JAVA_HOME/ jre/lib/security/java.policy
  • 14.
    14 … if youallow everything and don‘t pay attention, don‘t blame others. -Djava.security.manager -Djava.security.policy= ! ? ? ?? ! http://openbook.rheinwerk-verlag.de/java7/1507_22_002.html
  • 15.
    15 No magic provided! Itus up to us developers and architects to use and apply the Java security features.
  • 16.
    16 How do Iknow my web application has security vulnerabilities?
  • 17.
    17 OWASP Zed AttackProxy https://www.owasp.org/index.php/OWASP_Zed_Attack_Proxy_Project Attack!
  • 18.
  • 19.
    19 One inconsiderate lineof code can be the root of all evil … Usage of raw request parameter
  • 20.
    20 How can wedo better?
  • 21.
    Only 3 sourcesand 221 rules for more secure and better code. 21 The CERT™ Oracle™ Secure Coding Standard for Java Fred Long, Dhruv Mohindra, Robert C. Seacord, Dean F. Sutherland, David Svoboda Rules available online at www.securecoding.cert.org Java Coding Guidelines Fred Long, Dhruv Mohindra, Robert C. Seacord, Dean F. Sutherland, David Svoboda Secure Coding Guidelines for Java SE Updated for Java SE 8, Version: 5.0, Last updated: 25 September 2014 http://www.oracle.com/technetwork/java/seccodeguide-139067.html
  • 22.
  • 23.
  • 24.
  • 25.
  • 26.
    MSC03-J. Never hardcode sensitive information. 26 What‘s the problem? Sensitive information should never be hard coded. If the system is compromised, this information can be easily retrieved. Access to further resources may be possible. How can you exploit the code? Simply by disassembling the relevant code, using tools like javap, JAD, dirtyJOE. How can we do better? o Obtain information from a secure configuration file, system property or environment var. o Use infrastructure security features such as password aliases in Glassfish.
  • 27.
    27 A very veryvery … bad example of a login component. Please don‘t do this!
  • 28.
  • 29.
  • 30.
    30 Using password aliasesis a much more secure option. And Java EE Security API 1.0 (JSR 375) is on it‘s way. asadmin> create-password-alias Enter the value for the aliasname operand> secpro_password_alias Enter the alias password> qwertz123 Enter the alias password again> qwertz123 Command create-password-alias executed successfully. -Dmaster.password=${ALIAS=secpro_password_alias} secure.password=tvtCEwfdmUAzXaKKlYQM6XYIjgQHzCZHZG/8SbdBQ+Vk9yH7PDK+x0aIgSZ2pvfWbC0avXyF 3Ow+tWleYlnideYwXpyJXrkhv+DRdQthEmM= secure.password.Production=r7mCJogt0VUI8s3UKJ1IHgCJ65pllW8q8uZ39+KjsvT910/iBppLt/8g NTGok/w1wscS7E24zLQKCOBbBZTU9A== PBKDF2WithHmacSHA1 This will replaced by the container automatically.
  • 31.
    MLR01-J. Limit lifetimeand visibility of sensitive information. 31 What‘s the problem? Application scoped security information also ends up in your heap memory. The garbage collection only frees unreachable objects. How can you exploit the code? By taking a heap dump and analysing it, using tools like jps + jmap, VisualVM, Eclipse MAT How can we do better? o Use security sensitive information only method locally (parameters, variables) o Clear or overwrite sensitive information after usage, e.g. Arrays.fill(chars, 0);
  • 32.
    32 Taking heap dumpswith JDK tools is simple. Use the command line or tools like Java VisualVM.
  • 33.
  • 34.
    34 Clear sensitive informationafter usage. Limited lifetime of sensitive information: method parameters. Magic happens here! Sensitive information is replaced with junk data.
  • 35.
    35 Heap Dump Analysis. select sfrom java.lang.String s where s.toString() == '???????'
  • 36.
    ENV01-J. Place allsecurity-sensitive code in a single JAR and sign and seal it. 36 What‘s the problem? Without additional protection a JAR can be modified by an attacker. Any package or package private visibility can be circumvented in open packages. How can you exploit the code? o Exchange of classes, direct manipulation of byte code or important configuration files. o Malicious inheritance with package and class definitions in foreign JAR files. How can we do better? Sign the relevant JARs to detect modification. Seal the JAR to prevent malicious inheritance.
  • 37.
    37 USERNAME.equals(username) && Arrays.equals(PASSWORD, password) 00000000: ldc "SomeUsername" 00000002 : aload_1 00000003 : invokevirtual boolean java.lang.String.equals(java.lang.Object) 00000006 : ifeq pos.00000017 00000009 : getstatic char[] de.qaware.campus.secpro.env01.CrackedLogin.PASSWORD 0000000C : aload_2 0000000D : invokestatic boolean java.util.Arrays.equals(char[], char[]) 00000010 : ifeq pos.00000017 00000013 : iconst_1 00000014 : goto pos.00000018 00000017 : iconst_0 00000018 : ireturn
  • 38.
    38 !USERNAME.equals(username) && !Arrays.equals(PASSWORD, password) 00000000: ldc "SomeUsername" 00000002 : aload_1 00000003 : invokevirtual boolean java.lang.String.equals(java.lang.Object) 00000006 : ifne pos.00000017 00000009 : getstatic char[] de.qaware.campus.secpro.env01.CrackedLogin.PASSWORD 0000000C : aload_2 0000000D : invokestatic boolean java.util.Arrays.equals(char[], char[]) 00000010 : ifne pos.00000017 00000013 : iconst_1 00000014 : goto pos.00000018 00000017 : iconst_0 00000018 : ireturn ifne 9A 00 11 ifeq 99 00 11
  • 39.
    39 Example MANIFEST.MF fora signed and sealed JAR. A sealed JAR specifies that all packages defined by that JAR are sealed. Each file in the archive is given a digest entry in the archive's manifest. More info: http://docs.oracle.com/javase/tutorial/deployment/jar/intro.html
  • 40.
    40 Example MANIFEST.MF fora signed and sealed JAR.
  • 41.
    41 Verify the signercertificate of a given class against a known and secured keystore.
  • 42.
    MLR02-J. Obfuscate allsecurity-sensitive code. 42 What‘s the problem? Clean Code. Good programming style. Debugging symbols. Basically, everything that helps us developers is also helpful to the attacker. How can you exploit the code? Simply by disassembling the relevant code, using tools like javap, JAD, dirtyJOE. How can we do better? Obfuscate the security sensitive code with tools like ProGuard, yGuard, et.al.
  • 43.
    43 Obfuscation leads toreduced readability, cryptic variable names, inlining of method calls, misleading branches.
  • 44.
    44 Only up to10% of the bytecode instructions in modern JEE applications are your code!!!
  • 45.
    45 At least 90%of your application pose a potential security risk!
  • 46.
    46 About 26% ofthe downloaded libraries on Maven Central contain known vulnerabilities! https://www.owasp.org/index.php/OWASP_AppSec_DC_2012/The_Unfortunate_Reality_of_Insecure_Libraries
  • 47.
    47 OWASP Top 102013 A9 should be in the Top 3.
  • 48.
    Know your dependencies.The secure usage of open source components and frameworks is key to application security. 48 o But how do I secure my application against security issues in open source software? oOption a) Do not use open source software. Write everything yourself!  Not very realistic!. oOption b) Have clear guidelines and rules for the responsible usage of open source software. o Upgrading your dependencies to the latest versions is crucial. Urgent security fixes are usually only applied to the latest release. o Monitor security issues of used frameworks in public databases (CVE, NVD) and mailing lists. o Implement security decorators to disable or secure weak and unused framework functionality.
  • 49.
    49 mvn versions:display-dependency-updates [INFO] Thefollowing dependencies in Dependencies have newer versions: [INFO] com.sun.faces:jsf-api ......................................... 2.1.10 -> 2.2.12 [INFO] com.sun.jersey:jersey-client ..................................... 1.9.1 -> 1.19 [INFO] commons-fileupload:commons-fileupload ........................... 1.2.1 -> 1.3.1 [INFO] org.apache.httpcomponents:httpclient ............................ 4.2.1 -> 4.5.1 [INFO] org.apache.solr:solr-core ....................................... 4.6.1 -> 5.3.1
  • 50.
    50 mvn org.owasp:dependency-check-maven:check o 49scanned dependencies o 6 vulnerable dependencies o 8 found vulnerabilities
  • 51.
  • 52.
  • 53.
    53 Perform the OWASPdependency check in a dedicated security build in your CI environment.
  • 54.
    The security architectureof a systems describes how the normal architecture is secured at different levels. 54 Technical Infrastructure Technical Architecture Secure Technical Infrastructure Secure Technical Architecture Security Requirements Security Targets Externe Quellen: OWASP Top 10, BSI, PSA, … Application Architecture Secure Application Architecture Security Architecture
  • 55.
    The security architectureconsists of security components and communication channels that may need to be secured. 55 Component A Component B Channel AB Trust boundary Potentially secured communication channel Component Interface (exported or imported) via a gate keeper o Each system consists of security components that are connected by channels o Different abstractions: data centers, hardware units, VMs, app servers, databases, software components, … o Each security component is owned by somebody. This somebody may be trust worthy or not. o Each security component has a defined security - from very secure to insecure: o How exhaustive and elaborate must the gate keeper be at the entries and exits? Fort Knox or access to everyone? o Each channel has a defined security – from very secure to insecure: o How robust is a channel and the used protocol against typical attacks?
  • 56.
    Security components canform security communities, with hard boarder controls and loose inner security. 56 Component A Component B Component D Component C This will be a Java 9 module soon.
  • 57.
    The internal designof secure components is influenced by security concerns. But the business logic should stay clean. 57 o Validation o Expected types and value ranges o Validate if input satisfies the expected patters o Canonicalization o Lossless reduction to the most simple representation. o Normalization o Lossy reduction to the most simple representation o Sanitization o Ensure data hygiene o Prevent information disclosure and leakage
  • 58.
    58 Security is across cutting concern. Interceptors are a perfect match to implement security functionality. Interceptor + Binding annotations Sanitize parameters and continue Get annotation from method or it’s declaring class Activate in beans.xml
  • 59.
    59 The interceptor bindingannotation defines relevant types and their sanitization functions. The sanitization function Non-binding sanitization type value Interceptor binding annotation can be applied to methods and classes
  • 60.
    60 Use CDI decoratorsfor component specific security features. Activate in beans.xml Inject the delegate instance Do any additional security check that my be required
  • 61.
    61 Apply Design byContract (DbC) to your gate keeper and security components using the method validation API. The interface is the contract. It defines the pre and post conditions of methods using javax.validation annotations.
  • 62.
    62 There is no100% security.
  • 63.
    63 It`s up tous developers to write secure applications!
  • 64.
    64 Incorporate security intoyour daily development process.
  • 65.
    65 Pay your employeeswell! Cater for a good work environment.
  • 66.
    & Mario-Leander Reimer Chief Technologist,QAware GmbH mario-leander.reimer@qaware.de https://slideshare.net/MarioLeanderReimer/ https://speakerdeck.com/lreimer/ https://github.com/lreimer/secure-programming-101/ https://twitter.com/leanderreimer/