1 Kubernetes Arjunraj KUBERNETES Kubernetes (often abbreviated as K8s) is an open-source platform for automating the deployment, scaling, and management of containerized applications. It helps run applications reliably across clusters of machines. Structure of Kubernetes consists of a master-node (control plane) and multiple worker nodes. 1. Control Plane (Master Node) Responsible for managing the entire Kubernetes cluster. • API Server: Entry point for all commands (kubectl or API calls). • Scheduler: Assigns workloads (pods) to nodes based on resources and rules. • Controller Manager: Ensures cluster state matches the desired configuration (e.g., restarts failed pods). • etcd: A distributed key-value store to save cluster configuration and state. • Cloud Controller Manager (optional): Integrates with cloud provider APIs. 2. Worker Nodes Run the actual applications (containers). • Kubelet: Communicates with the control plane, manages containers on the node. • Kube Proxy: Manages networking and load balancing for pods. • Container Runtime: Runs containers (e.g., Docker, containerd).
2 Kubernetes Arjunraj 3. Key Concepts • Pods: The smallest deployable unit; contains one or more containers. • Services: Expose pods to the network; handles load balancing. • Deployments: Manage the rollout and scaling of pods. • Namespaces: Virtual clusters within a Kubernetes cluster for isolation. PODS A Pod is the smallest and simplest deployable unit in Kubernetes. It represents a single instance of a running process in your cluster. Key Features of a Pod:
3 Kubernetes Arjunraj 1. One or More Containers Most Pods run a single container, but they can run multiple containers that need to share: o Storage volumes o Network (same IP address & port space) 2. Shared Resources o Network namespace: All containers in a Pod share the same IP and port range. o Storage volumes: Shared persistent or ephemeral storage. 3. Lifecycle o Pods are ephemeral: If a Pod dies, it’s replaced by a new one (with a different ID). o Higher-level objects like Deployments or StatefulSets manage this replacement. Example Use Cases: • Running a web server container. • A Pod with a main app container and a sidecar container (e.g., for logging or proxying). Analogy: A Pod is like a wrapper around one or more containers that are tightly coupled and should always be scheduled on the same machine. Deployment Deployment – [Deployment + Replica Set + Pod] • Purpose: Manages stateless applications. • Use Case: Automatically handles rolling updates, rollbacks, and scaling.
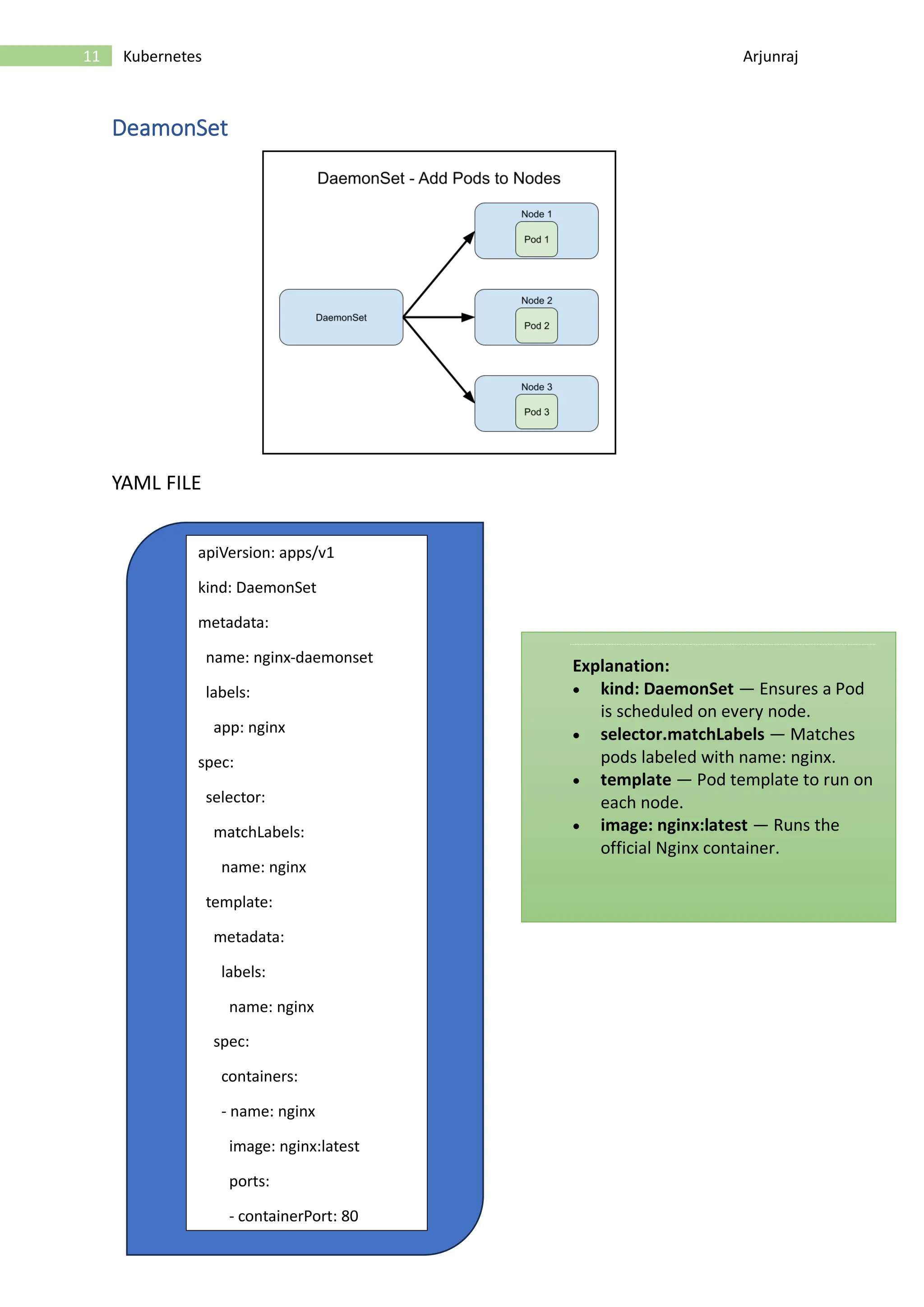
4 Kubernetes Arjunraj • Behavior: Creates ReplicaSets underneath to ensure a specified number of pod replicas. Example: Running multiple instances of a web server like Nginx. ReplicaSet ReplicaSet [No. of Pods = No of Replica Set] • Purpose: Ensures a specified number of pod replicas are always running. • Use Case: Low-level component, typically not used directly—used by Deployments. • Behavior: Watches pods and replaces them if they fail or are deleted. Example: A Deployment creates a ReplicaSet which keeps 3 copies of a pod alive. StatefulSet StatefulSet • Purpose: Manages stateful applications that need persistent storage and stable network identity. • Use Case: Databases like MySQL, MongoDB, Cassandra. • Behavior: o Pods get unique, stable names (e.g., mysql-0, mysql-1) o Supports ordered deployment, scaling, and updates. o Each pod can retain its persistent volume even after being deleted. DeamonSet - No of Pods = No of Worker Nodes A DaemonSet ensures that a specific Pod runs on all (or selected) nodes in your Kubernetes cluster.
5 Kubernetes Arjunraj Key Features: 1. Runs One Pod per Node o Automatically adds the Pod to every new node added to the cluster. o Removes the Pod when a node is removed. 2. Use Cases: o Log collection agents (e.g., Fluentd, Filebeat) o Monitoring agents (e.g., Prometheus Node Exporter) o Security tools or network plugins 3. No Replica Count Needed Unlike Deployments, you don't specify replicas. It runs exactly one Pod per node (unless restricted by selectors or taints/tolerations). Analogy: Think of a DaemonSet like a background service that runs on every machine in your cluster. Step-by-Step Process: 1. You define the desired state You create a YAML or JSON file describing what you want (e.g., "run 3 replicas of a web server") and submit it using kubectl or an API call. 2. API Server receives the request The API Server accepts and validates your request, then records the desired state in etcd (the cluster's database). 3. Scheduler assigns Pods to Nodes The Scheduler looks for a suitable node with enough resources and assigns the Pod to it. 4. Kubelet creates the Pod on the Node The Kubelet on that node reads the desired state, pulls the container
6 Kubernetes Arjunraj image, and starts the container using the container runtime (like Docker or containerd). 5. Kube Proxy sets up networking The Kube Proxy ensures the Pod can communicate with other Pods and Services inside or outside the cluster. 6. Controller Manager ensures desired state If a Pod crashes or a node fails, the Controller Manager detects it and recreates the Pod to match the desired state. Kubernetes = Continuous Reconciliation Kubernetes constantly monitors the current state and automatically makes changes to match the desired state you defined. Diagrams and Sample Yaml Files PODS
7 Kubernetes Arjunraj YAML FILE: Deployment apiVersion: v1 kind: Pod metadata: name: nginx-pod labels: app: nginx spec: containers: - name: nginx-container image: nginx:latest ports: - containerPort: 80 Explanation: • apiVersion: Kubernetes API version to use (v1 for core resources like Pods). • kind: Type of object (Pod). • metadata: Name and labels for the Pod. • spec: Specification of the containers inside the Pod. • containers: o name: Name of the container. o image: Docker image to run (nginx:latest). o ports: Container port to expose (80 for web traffic). [Cite your source here.]
8 Kubernetes Arjunraj YAML FILE apiVersion: apps/v1 kind: Deployment metadata: name: nginx-deployment labels: app: nginx spec: replicas: 3 # Number of pod replicas selector: matchLabels: app: nginx template: metadata: labels: app: nginx spec: containers: - name: nginx image: nginx:latest ports: - containerPort: 80 Explanation: • replicas: 3 — Runs 3 identical Pods for high availability. • selector.matchLabels — Matches Pods with label app: nginx to manage them. • template — Defines the Pod template (just like a regular Pod YAML). • image: nginx:latest — Pulls the latest official Nginx image.
9 Kubernetes Arjunraj ReplicaSet
10 Kubernetes Arjunraj YAML FILE apiVersion: apps/v1 kind: ReplicaSet metadata: name: nginx-replicaset labels: app: nginx spec: replicas: 3 # Desired number of Pods selector: matchLabels: app: nginx template: metadata: labels: app: nginx spec: containers: - name: nginx image: nginx:latest ports: - containerPort: 80 Explanation: • kind: ReplicaSet — Tells Kubernetes to manage Pods at the replica level. • replicas: 3 — Runs 3 instances of the Pod. • selector.matchLabels — Must match the labels in the Pod template exactly. • template — Pod specification just like a standalone Pod YAML
11 Kubernetes Arjunraj DeamonSet YAML FILE apiVersion: apps/v1 kind: DaemonSet metadata: name: nginx-daemonset labels: app: nginx spec: selector: matchLabels: name: nginx template: metadata: labels: name: nginx spec: containers: - name: nginx image: nginx:latest ports: - containerPort: 80 Explanation: • kind: DaemonSet — Ensures a Pod is scheduled on every node. • selector.matchLabels — Matches pods labeled with name: nginx. • template — Pod template to run on each node. • image: nginx:latest — Runs the official Nginx container.
12 Kubernetes Arjunraj ClusterIP 1. Exposes the Service internally within the Kubernetes cluster. 2. Assigns a virtual IP (VIP) that can only be accessed from inside the cluster. 3. Internal communication between microservices (e.g., frontend → backend). 4. A backend API accessed only by other services inside the cluster. NodePort 1. Exposes the Service on a static port (30000–32767) on each Node’s IP. 2. Maps a port on every node to your Service; you access it via NodeIP:NodePort. 3. Development, simple external access without a load balancer. 4. Access your app at http://<node-ip>:30080. LoadBalancer 1. Creates an external load balancer using a cloud provider (AWS, Azure, GCP). 2. Assigns a public IP that routes traffic to your Service. 3. Production workloads needing public access. 4. Serving your app to end users via the internet.
13 Kubernetes Arjunraj ExternalName 1. Maps a Service name to an external DNS name. 2. Returns a CNAME record instead of routing traffic through the cluster. 3. Accessing external services (e.g., SaaS APIs) from within Kubernetes. 4. Internally using my-sql-service.default.svc.cluster.local to reach db.example.com. YAML FILES ClusterIP apiVersion: v1 kind: Service metadata: name: nginx-clusterip labels: app: nginx spec: selector: app: nginx # This must match the pod/deployment label ports: - protocol: TCP port: 80 # Port to expose the service targetPort: 80 # Port on the Pod container type: ClusterIP # Default type (can omit this line) SELECTOR.APP: NGINX MATCHES THE PODS FROM YOUR DEPLOYMENT (MUST MATCH LABELS). PORT IS HOW OTHER SERVICES INSIDE THE CLUSTER WILL CONNECT TO IT. TARGETPORT IS THE PORT YOUR NGINX CONTAINER IS LISTENING ON.
14 Kubernetes Arjunraj NodePort apiVersion: v1 kind: Service metadata: name: nginx-nodeport labels: app: nginx spec: type: NodePort # Expose service via a port on each node selector: app: nginx # Must match labels of the target pods ports: - protocol: TCP port: 80 # Internal service port targetPort: 80 # Container port in the pod nodePort: 30080 # Optional: static port (range 30000–32767) • CCESS THE APP AT: HTTP://<NODE-IP>:30080 • PORT: CLIENTS INSIDE THE CLUSTER USE THIS. • NODEPORT: EXTERNAL CLIENTS USE THIS TO REACH THE SERVICE. • TARGETPORT: THE ACTUAL CONTAINER PORT INSIDE THE POD. IF YOU OMIT NODEPORT, KUBERNETES WILL AUTO-ASSIGN ONE FROM THE 30000–32767 RANGE.
15 Kubernetes Arjunraj LoadBalancer apiVersion: v1 kind: Service metadata: name: nginx-loadbalancer labels: app: nginx spec: type: LoadBalancer # Requests an external load balancer selector: app: nginx # Must match the Deployment/Pod labels ports: - protocol: TCP port: 80 # Exposed service port targetPort: 80 # Pod/container port CREATES A PUBLIC IP AND LOAD BALANCER (ON AWS, GCP, AZURE, ETC.). TRAFFIC TO THE EXTERNAL IP IS LOAD-BALANCED TO THE BACKEND PODS. THE SERVICE TARGETS PODS WITH APP: NGINX LABELS.

kubernets: Kubernetes (often abbreviated as K8s) is an open-source platform for automating the deployment, scaling, and management of containerized applications. It helps run applications reliably across clusters of machines.

  • 1.
    1 Kubernetes Arjunraj KUBERNETES Kubernetes(often abbreviated as K8s) is an open-source platform for automating the deployment, scaling, and management of containerized applications. It helps run applications reliably across clusters of machines. Structure of Kubernetes consists of a master-node (control plane) and multiple worker nodes. 1. Control Plane (Master Node) Responsible for managing the entire Kubernetes cluster. • API Server: Entry point for all commands (kubectl or API calls). • Scheduler: Assigns workloads (pods) to nodes based on resources and rules. • Controller Manager: Ensures cluster state matches the desired configuration (e.g., restarts failed pods). • etcd: A distributed key-value store to save cluster configuration and state. • Cloud Controller Manager (optional): Integrates with cloud provider APIs. 2. Worker Nodes Run the actual applications (containers). • Kubelet: Communicates with the control plane, manages containers on the node. • Kube Proxy: Manages networking and load balancing for pods. • Container Runtime: Runs containers (e.g., Docker, containerd).
  • 2.
    2 Kubernetes Arjunraj 3.Key Concepts • Pods: The smallest deployable unit; contains one or more containers. • Services: Expose pods to the network; handles load balancing. • Deployments: Manage the rollout and scaling of pods. • Namespaces: Virtual clusters within a Kubernetes cluster for isolation. PODS A Pod is the smallest and simplest deployable unit in Kubernetes. It represents a single instance of a running process in your cluster. Key Features of a Pod:
  • 3.
    3 Kubernetes Arjunraj 1.One or More Containers Most Pods run a single container, but they can run multiple containers that need to share: o Storage volumes o Network (same IP address & port space) 2. Shared Resources o Network namespace: All containers in a Pod share the same IP and port range. o Storage volumes: Shared persistent or ephemeral storage. 3. Lifecycle o Pods are ephemeral: If a Pod dies, it’s replaced by a new one (with a different ID). o Higher-level objects like Deployments or StatefulSets manage this replacement. Example Use Cases: • Running a web server container. • A Pod with a main app container and a sidecar container (e.g., for logging or proxying). Analogy: A Pod is like a wrapper around one or more containers that are tightly coupled and should always be scheduled on the same machine. Deployment Deployment – [Deployment + Replica Set + Pod] • Purpose: Manages stateless applications. • Use Case: Automatically handles rolling updates, rollbacks, and scaling.
  • 4.
    4 Kubernetes Arjunraj •Behavior: Creates ReplicaSets underneath to ensure a specified number of pod replicas. Example: Running multiple instances of a web server like Nginx. ReplicaSet ReplicaSet [No. of Pods = No of Replica Set] • Purpose: Ensures a specified number of pod replicas are always running. • Use Case: Low-level component, typically not used directly—used by Deployments. • Behavior: Watches pods and replaces them if they fail or are deleted. Example: A Deployment creates a ReplicaSet which keeps 3 copies of a pod alive. StatefulSet StatefulSet • Purpose: Manages stateful applications that need persistent storage and stable network identity. • Use Case: Databases like MySQL, MongoDB, Cassandra. • Behavior: o Pods get unique, stable names (e.g., mysql-0, mysql-1) o Supports ordered deployment, scaling, and updates. o Each pod can retain its persistent volume even after being deleted. DeamonSet - No of Pods = No of Worker Nodes A DaemonSet ensures that a specific Pod runs on all (or selected) nodes in your Kubernetes cluster.
  • 5.
    5 Kubernetes Arjunraj KeyFeatures: 1. Runs One Pod per Node o Automatically adds the Pod to every new node added to the cluster. o Removes the Pod when a node is removed. 2. Use Cases: o Log collection agents (e.g., Fluentd, Filebeat) o Monitoring agents (e.g., Prometheus Node Exporter) o Security tools or network plugins 3. No Replica Count Needed Unlike Deployments, you don't specify replicas. It runs exactly one Pod per node (unless restricted by selectors or taints/tolerations). Analogy: Think of a DaemonSet like a background service that runs on every machine in your cluster. Step-by-Step Process: 1. You define the desired state You create a YAML or JSON file describing what you want (e.g., "run 3 replicas of a web server") and submit it using kubectl or an API call. 2. API Server receives the request The API Server accepts and validates your request, then records the desired state in etcd (the cluster's database). 3. Scheduler assigns Pods to Nodes The Scheduler looks for a suitable node with enough resources and assigns the Pod to it. 4. Kubelet creates the Pod on the Node The Kubelet on that node reads the desired state, pulls the container
  • 6.
    6 Kubernetes Arjunraj image,and starts the container using the container runtime (like Docker or containerd). 5. Kube Proxy sets up networking The Kube Proxy ensures the Pod can communicate with other Pods and Services inside or outside the cluster. 6. Controller Manager ensures desired state If a Pod crashes or a node fails, the Controller Manager detects it and recreates the Pod to match the desired state. Kubernetes = Continuous Reconciliation Kubernetes constantly monitors the current state and automatically makes changes to match the desired state you defined. Diagrams and Sample Yaml Files PODS
  • 7.
    7 Kubernetes Arjunraj YAMLFILE: Deployment apiVersion: v1 kind: Pod metadata: name: nginx-pod labels: app: nginx spec: containers: - name: nginx-container image: nginx:latest ports: - containerPort: 80 Explanation: • apiVersion: Kubernetes API version to use (v1 for core resources like Pods). • kind: Type of object (Pod). • metadata: Name and labels for the Pod. • spec: Specification of the containers inside the Pod. • containers: o name: Name of the container. o image: Docker image to run (nginx:latest). o ports: Container port to expose (80 for web traffic). [Cite your source here.]
  • 8.
    8 Kubernetes Arjunraj YAMLFILE apiVersion: apps/v1 kind: Deployment metadata: name: nginx-deployment labels: app: nginx spec: replicas: 3 # Number of pod replicas selector: matchLabels: app: nginx template: metadata: labels: app: nginx spec: containers: - name: nginx image: nginx:latest ports: - containerPort: 80 Explanation: • replicas: 3 — Runs 3 identical Pods for high availability. • selector.matchLabels — Matches Pods with label app: nginx to manage them. • template — Defines the Pod template (just like a regular Pod YAML). • image: nginx:latest — Pulls the latest official Nginx image.
  • 9.
  • 10.
    10 Kubernetes Arjunraj YAMLFILE apiVersion: apps/v1 kind: ReplicaSet metadata: name: nginx-replicaset labels: app: nginx spec: replicas: 3 # Desired number of Pods selector: matchLabels: app: nginx template: metadata: labels: app: nginx spec: containers: - name: nginx image: nginx:latest ports: - containerPort: 80 Explanation: • kind: ReplicaSet — Tells Kubernetes to manage Pods at the replica level. • replicas: 3 — Runs 3 instances of the Pod. • selector.matchLabels — Must match the labels in the Pod template exactly. • template — Pod specification just like a standalone Pod YAML
  • 11.
    11 Kubernetes Arjunraj DeamonSet YAMLFILE apiVersion: apps/v1 kind: DaemonSet metadata: name: nginx-daemonset labels: app: nginx spec: selector: matchLabels: name: nginx template: metadata: labels: name: nginx spec: containers: - name: nginx image: nginx:latest ports: - containerPort: 80 Explanation: • kind: DaemonSet — Ensures a Pod is scheduled on every node. • selector.matchLabels — Matches pods labeled with name: nginx. • template — Pod template to run on each node. • image: nginx:latest — Runs the official Nginx container.
  • 12.
    12 Kubernetes Arjunraj ClusterIP 1.Exposes the Service internally within the Kubernetes cluster. 2. Assigns a virtual IP (VIP) that can only be accessed from inside the cluster. 3. Internal communication between microservices (e.g., frontend → backend). 4. A backend API accessed only by other services inside the cluster. NodePort 1. Exposes the Service on a static port (30000–32767) on each Node’s IP. 2. Maps a port on every node to your Service; you access it via NodeIP:NodePort. 3. Development, simple external access without a load balancer. 4. Access your app at http://<node-ip>:30080. LoadBalancer 1. Creates an external load balancer using a cloud provider (AWS, Azure, GCP). 2. Assigns a public IP that routes traffic to your Service. 3. Production workloads needing public access. 4. Serving your app to end users via the internet.
  • 13.
    13 Kubernetes Arjunraj ExternalName 1.Maps a Service name to an external DNS name. 2. Returns a CNAME record instead of routing traffic through the cluster. 3. Accessing external services (e.g., SaaS APIs) from within Kubernetes. 4. Internally using my-sql-service.default.svc.cluster.local to reach db.example.com. YAML FILES ClusterIP apiVersion: v1 kind: Service metadata: name: nginx-clusterip labels: app: nginx spec: selector: app: nginx # This must match the pod/deployment label ports: - protocol: TCP port: 80 # Port to expose the service targetPort: 80 # Port on the Pod container type: ClusterIP # Default type (can omit this line) SELECTOR.APP: NGINX MATCHES THE PODS FROM YOUR DEPLOYMENT (MUST MATCH LABELS). PORT IS HOW OTHER SERVICES INSIDE THE CLUSTER WILL CONNECT TO IT. TARGETPORT IS THE PORT YOUR NGINX CONTAINER IS LISTENING ON.
  • 14.
    14 Kubernetes Arjunraj NodePort apiVersion:v1 kind: Service metadata: name: nginx-nodeport labels: app: nginx spec: type: NodePort # Expose service via a port on each node selector: app: nginx # Must match labels of the target pods ports: - protocol: TCP port: 80 # Internal service port targetPort: 80 # Container port in the pod nodePort: 30080 # Optional: static port (range 30000–32767) • CCESS THE APP AT: HTTP://<NODE-IP>:30080 • PORT: CLIENTS INSIDE THE CLUSTER USE THIS. • NODEPORT: EXTERNAL CLIENTS USE THIS TO REACH THE SERVICE. • TARGETPORT: THE ACTUAL CONTAINER PORT INSIDE THE POD. IF YOU OMIT NODEPORT, KUBERNETES WILL AUTO-ASSIGN ONE FROM THE 30000–32767 RANGE.
  • 15.
    15 Kubernetes Arjunraj LoadBalancer apiVersion:v1 kind: Service metadata: name: nginx-loadbalancer labels: app: nginx spec: type: LoadBalancer # Requests an external load balancer selector: app: nginx # Must match the Deployment/Pod labels ports: - protocol: TCP port: 80 # Exposed service port targetPort: 80 # Pod/container port CREATES A PUBLIC IP AND LOAD BALANCER (ON AWS, GCP, AZURE, ETC.). TRAFFIC TO THE EXTERNAL IP IS LOAD-BALANCED TO THE BACKEND PODS. THE SERVICE TARGETS PODS WITH APP: NGINX LABELS.