konga的语言包,中文翻译
Kong(KONG Admin API)已经有好多公司在用,Konga是管理Kong的管理工具之一,感觉也是比较好用,由于Konga是由国外牛人开发的,所以并没有提供过多的语言支持,并且翻查源码都是写死的,为了支持国内用户方便使用,特开发本语言插件包,希望有用,如果喜欢请star 一下。
[ √ ] 基本框架
[ √ ] 表层的语言翻译
[ ] 细节的语言翻译
[ ] 多个国语言包
-
尽量不损坏Konga源代码,保证Konga的官方版本升级的可用性。
-
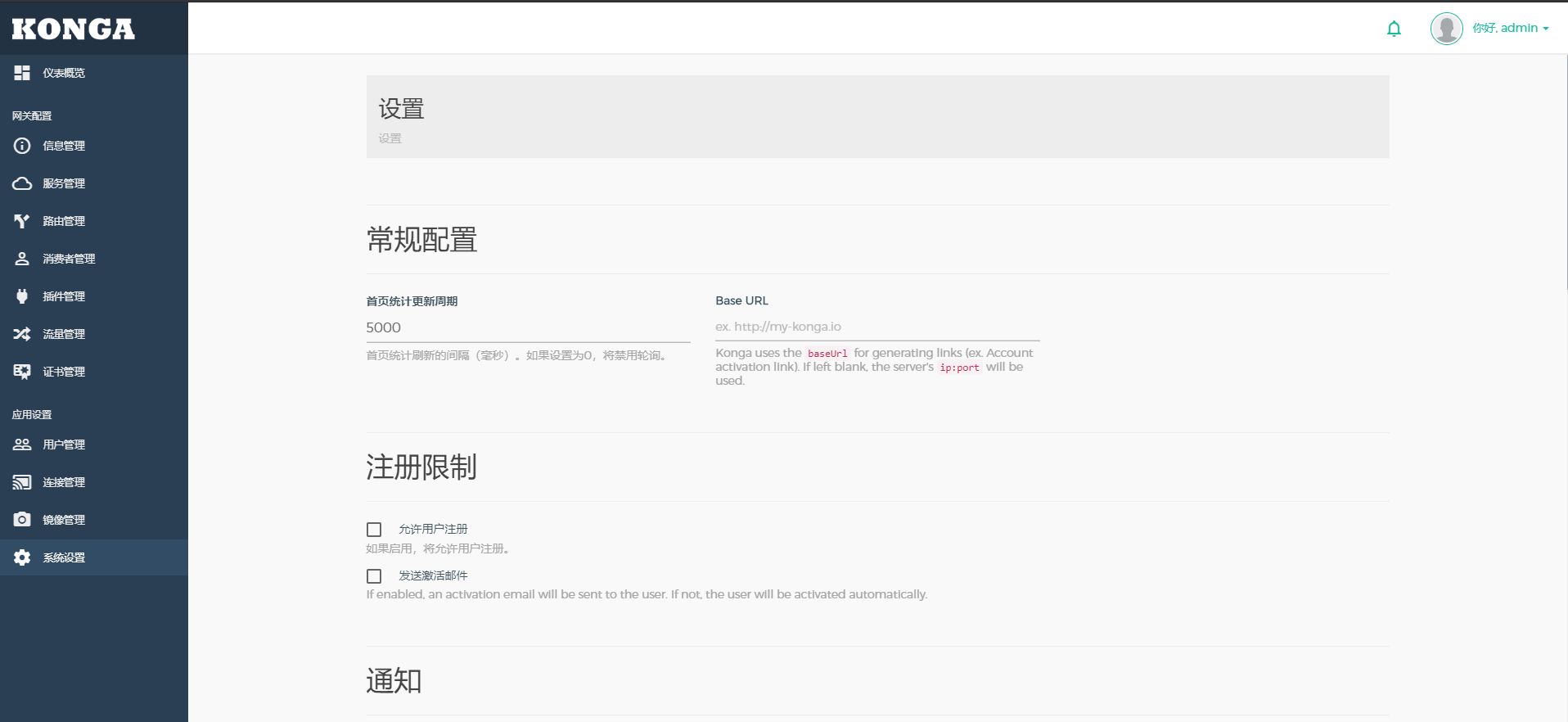
原则上不过度翻译Kong的概念术语 consumers、 upstreams、services、routes 等,顾只处理表层的翻译,深层的就不做过多的处理,避免过度翻译,加大使用难度。
由于Konga的作者采用两种使用方式,安装nodejs部署运行和docker方式运行,顾使用方法也采用两个
cd /usr/konga #konga根目录和assets同级 wget https://github.com/jsonljd/konga-lang-plugin/releases/download/1.0.0/deploy.zip #下载语言包 unzip deploy.zip #解压语言包 npm stop #如果已经运行,需要先停止 cp -R assets assets_bak #保存原来的web文件,如果有问题可以恢复 rm -rf .tmp #删除node启动的临时文件夹 cd ./lang #进入语言包 sh ./start.sh start #执行语言包处理 执行的情况可以查看logs文件夹日志 cd .. #返回上一层 npm start #启动konga mkdir dockertmp #创建一个临时目录 cd dockertmp docker ps -a #查找konga的容器id docker stop {konga容器id} #停止正在运行的容器 docker cp {konga容器id}:/app/assets ./ #将容器的文件复制到本地 docker pull jsonljd/konga-lang-plugin:latest #拉取语言插件镜像 docker run -d --name konga-lang-plugin \ -v ./assets:/app/assets \ jsonljd/konga-lang-plugin #运行镜像,需要设置逻辑目录 docker cp ./assets {konga容器id}:/app #覆盖成功后即可 docker start {konga容器id} #重启容器 

