Skip to content

Conversation

@Ryooooooga
Copy link
Contributor

@Ryooooooga Ryooooooga commented Dec 31, 2022

  • PR Description

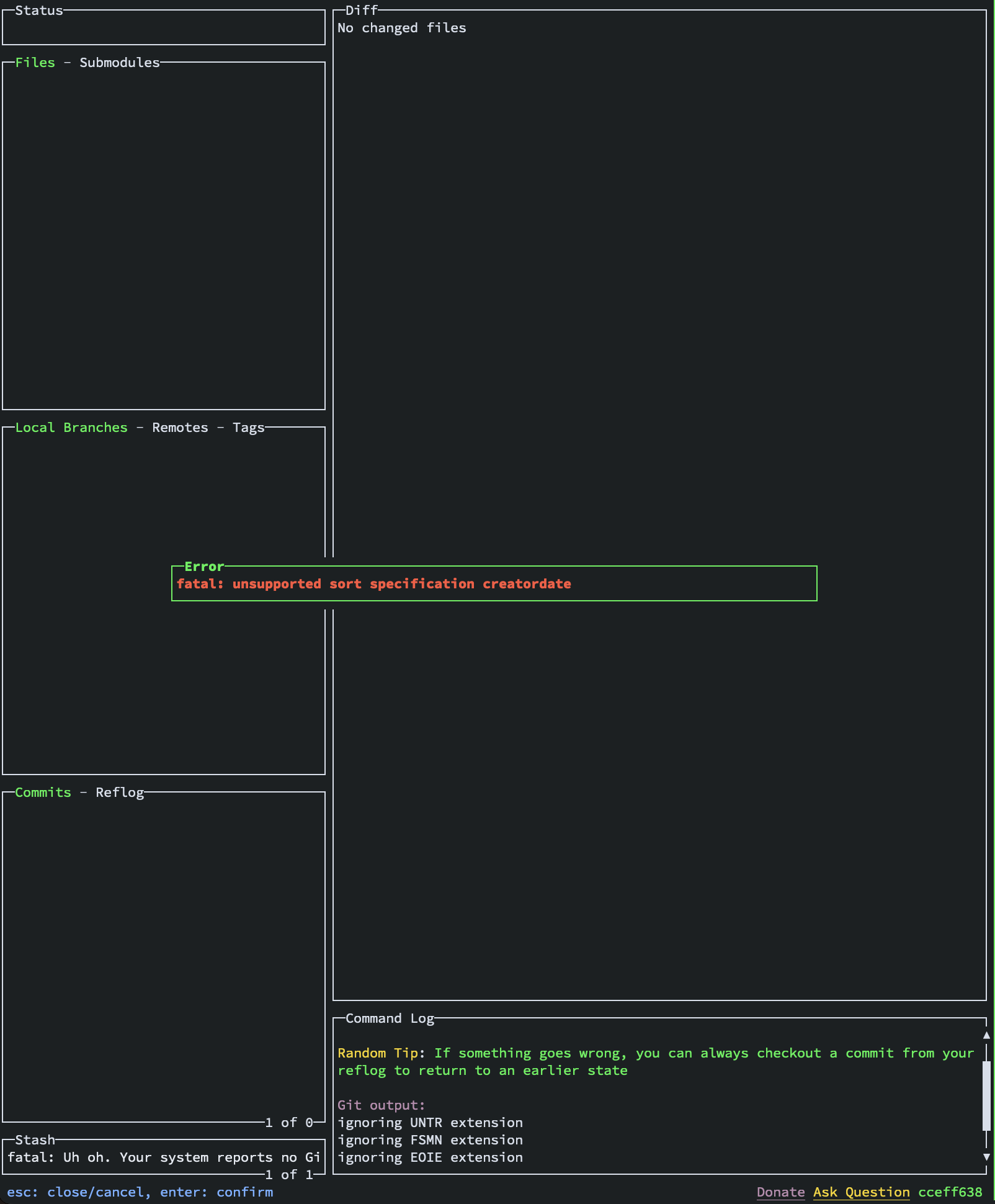
with Git 2.0.0:

Before スクリーンショット 2022-12-31 22 48 52
PR スクリーンショット 2022-12-31 22 41 22
$ GOOS=linux go build $ docker run --rm -it --entrypoint=bash -v"$PWD:/app" ryooooooga/git:2.0.0 root@706c41c3306e:/# cd app/ root@706c41c3306e:/app# ./lazygit
  • Please check if the PR fulfills these requirements
  • Cheatsheets are up-to-date (run go run scripts/cheatsheet/main.go generate)
  • Code has been formatted (see here)
  • Tests have been added/updated (see here for the integration test guide)
  • Text is internationalised (see here)
  • Docs (specifically docs/Config.md) have been updated if necessary
  • You've read through your own file changes for silly mistakes etc
@Ryooooooga Ryooooooga changed the title improve backward compatibility support for older Git versions Dec 31, 2022
@jesseduffield
Copy link
Owner

Great work, looks good to me

@jesseduffield jesseduffield merged commit c5ea80f into jesseduffield:master Jan 1, 2023
@Ryooooooga Ryooooooga deleted the improve-backward-compatibility branch January 1, 2023 04:37
Sign up for free to join this conversation on GitHub. Already have an account? Sign in to comment

Labels

None yet

2 participants