Get started with Active Query Builder!

In a few seconds...

See how to get data with Active Query Builder with video tutorials.

Try building a query yourself right now!

Try online demo

In a few minutes...

Try Active Query Builder by yourself with a ready-to-use demo app.
Active Query Builder desktop demo
Desktop Demo
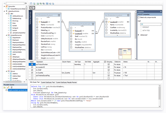
If you want to delve deeper and understand the user path from building queries to generating reports, download the ready-to-use desktop app and connect it to your DB.
Download now
Online Query Module Demo
Register on the Online Proof-of-Concept demo app to see how users get data they need themselves having no or little knowledge of SQL. It will take only a few minutes to explore it!
Explore now
Active Query Builder Online query module demo
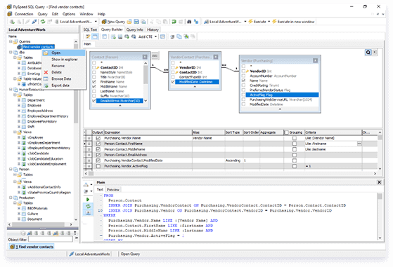
FlySpeed SQL Query is built with Active Query Builder
End-user SQL query tool
If you need nothing but a tool to build SQL queries and get access to data, have a look at FlySpeed SQL Query, which uses Active Query Builder (VCL Edition) inside.
Learn more

In a couple of hours...

Download a free trial of Active Query Builder, with plenty of demo projects, and build your proof-of-concept in a couple of hours.
WinForms
WPF
ASP.NET
Delphi
Java
Active X
Choose your environment
Active Query Builder .NET for Winforms
A set of visual components for WinForms to create a feature-rich facility to build SQL queries visually and extract data backed with an API to analyze and modify SQL queries.
  • Visual SQL query builder and filter builder.
  • SQL text editor with code completion and syntax highlighting.
  • Powerful API to analyze and modify SQL queries.
Compatible with .NET Framework 4.x, .NET Core up to 3.1, .NET 5 & 6. Download free trial
Active Query Builder WPF Edition
A set of visual components for WPF to create a feature-rich facility to build SQL queries visually and extract data. Has an API to build and analyze SQL queries.
  • Visual SQL query builder and filter builder.
  • SQL text editor with code completion and syntax highlighting.
  • Powerful API to analyze and modify SQL queries.
Compatible with .NET Framework 4.x, .NET Core up to 3.1, .NET 5 & 6. Download free trial
Active Query Builder ASP.NET Edition
Active Query Builder ASP.NET Edition provides a native way to embed a visual query builder into a webpage.
  • Compatible with WebForms, ASP.NET MVC, and client-side rendering SPA apps.
  • Works fine with ReactJs, Angular, Vue, Electron, and other frontend frameworks.
  • Can be used as a service with any server-side technology (including but not limited to Node JS, Java, Python, Ruby, etc.), packed into a docker container.
  • Compatible with web farms with load-balancing, stateless (Corporate version).
Compatible with .NET Framework 4.x, .NET Core up to 3.1, .NET 5 & 6. Download free trial
Active Query Builder VCL Edition
Active Query Builder VCL Edition lets users combine visual query building with direct SQL query text editing and has an API to build and analyze SQL queries.
  • Supports all versions of Delphi and C++ Builder starting from 5, up to RAD Studio 11, 32- and 64-bit compilers.
  • Works with the vast majority of standard and third-party Data Access Components.
  • Supports VCL Styles, Right-to-Left script languages.
  • Can be compiled with standard VCL, TNT, or DevExpress controls.
Download free trial
Active Query Builder Java Edition
Active Query Builder Java Edition is a visual SQL query builder component suite that allows your end users to build complex SQL queries via an intuitive visual interface.
  • Built using standard Swing controls.
  • Compatible with JRE 6-8.
  • Can be used in Java applets.
  • Supports all modern Java IDEs. Tested with NetBeans, Eclipse and IntelliJ IDEA.
Download free trial
Active Query Builder ActiveX Edition
Active Query Builder ActiveX Edition is a visual COM control that lets end-users combine visual query building with direct SQL query text editing.
  • Supports Visual Studio, PowerBuilder, and other ActiveX-enabled IDEs.
  • Can be used in VBA applications, such as MS Excel and MS Access.
  • Works in any ActiveX-compatible environment: Win32, .NET, IE.
  • Available for x32 and x64 environments.
Download free trial

Why Active Query Builder?

Efficient
Efficient
  • End users will become more productive than ever.
  • Tasks sent from end users to analysts will decrease.
  • The amount of time to generate a required report will decrease drastically.
Productive
Productive
  • End users will be able to build SQL queries to databases by themselves.
  • You will be able to decrease the time to market of your solutions with AQB integrated.
Safe
Safe
  • Protection against unwanted access to data on the objects level and row level.
  • Protection against SQL injection.
Easy-to-use
Easy-to-use
  • Your end users will benefit from AQB's easy-to-use solutions when they need to build or analyze queries.

Didn't find the answer to your question?

Contact us
Learn more
Order now!